Tell Me!! \(^o^)/

20091101

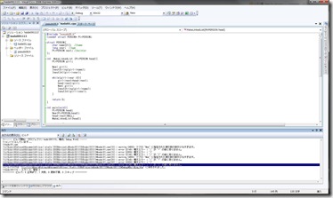
1>c:\users\visual studio 2008\projects\kadai091113\kadai091113\kadai01.cpp(13) : warning C4003: マクロ 'New' に指定された実引数の数が少なすぎます。
1>c:\users\visual studio 2008\projects\kadai091113\kadai091113\kadai01.cpp(13) : error C2143: 構文エラー : ';' が '=' の前にありません。
1>c:\users\visual studio 2008\projects\kadai091113\kadai091113\kadai01.cpp(13) : error C2059: 構文エラー : ')'
1>c:\users\visual studio 2008\projects\kadai091113\kadai091113\kadai01.cpp(13) : error C2143: 構文エラー : ';' が '{' の前にありません。
1>c:\users\visual studio 2008\projects\kadai091113\kadai091113\kadai01.cpp(20) : warning C4003: マクロ 'New' に指定された実引数の数が少なすぎます。
1>c:\users\visual studio 2008\projects\kadai091113\kadai091113\kadai01.cpp(20) : error C2143: 構文エラー : ';' が '=' の前にありません。
1>c:\users\visual studio 2008\projects\kadai091113\kadai091113\kadai01.cpp(20) : error C2059: 構文エラー : ')'
1>c:\users\visual studio 2008\projects\kadai091113\kadai091113\kadai01.cpp(20) : error C2143: 構文エラー : ';' が '{' の前にありません。
1>ビルドログは "file://c:\Users\Visual Studio 2008\Projects\kadai091113\kadai091113\Debug\BuildLog.htm" に保存されました。
1>kadai091113 - エラー 6、警告 2
========== ビルド: 0 正常終了、1 失敗、0 更新不要、0 スキップ ==========

 

エラーが治らないと"64bit"のせいにしたくなるのは悪い癖なんでしょうけど…
これって、ただプリントを写しただけなのに。。。(T_T)

詳しい人、教えてあげて。。。(m。_。)m オネガイシマス